KOD: A4019
REÇETE REVİZYON SİSTEMİ
MRP reçete kayıtlarında revizyon sistemi getirildi. Genel ayarlar > MRP Ayarları > Genel Ayarlar-2 sekmesinden "Üretim reçetelerinde revizyon kullan" seçeneği işaretlenip aktif edilmektedir.

Reçete listesinde revizyona tabii olan reçeteleriniz görüntülenebilir ve "Revizyon durumu" ile filtrelenebilir.

Reçete tanımına girildiğinde sağ üstte bulunan "Revizyon" butonu altında açılan seçenekler bulunmaktadır.

1- İlgili reçetenin yeni bir revizyonunu oluşturur. Eski reçete pasif durumda kalır. Güncel reçete tanımı kullanıma geçer ve değişiklikleri saklar.

2- "Revizyon Geçmişi Görüntüleme" butonu ilgili reçetenin daha önceden oluşturulmuş revizyonlarını ve açıklamalarını görüntülemeye yaramaktadır.

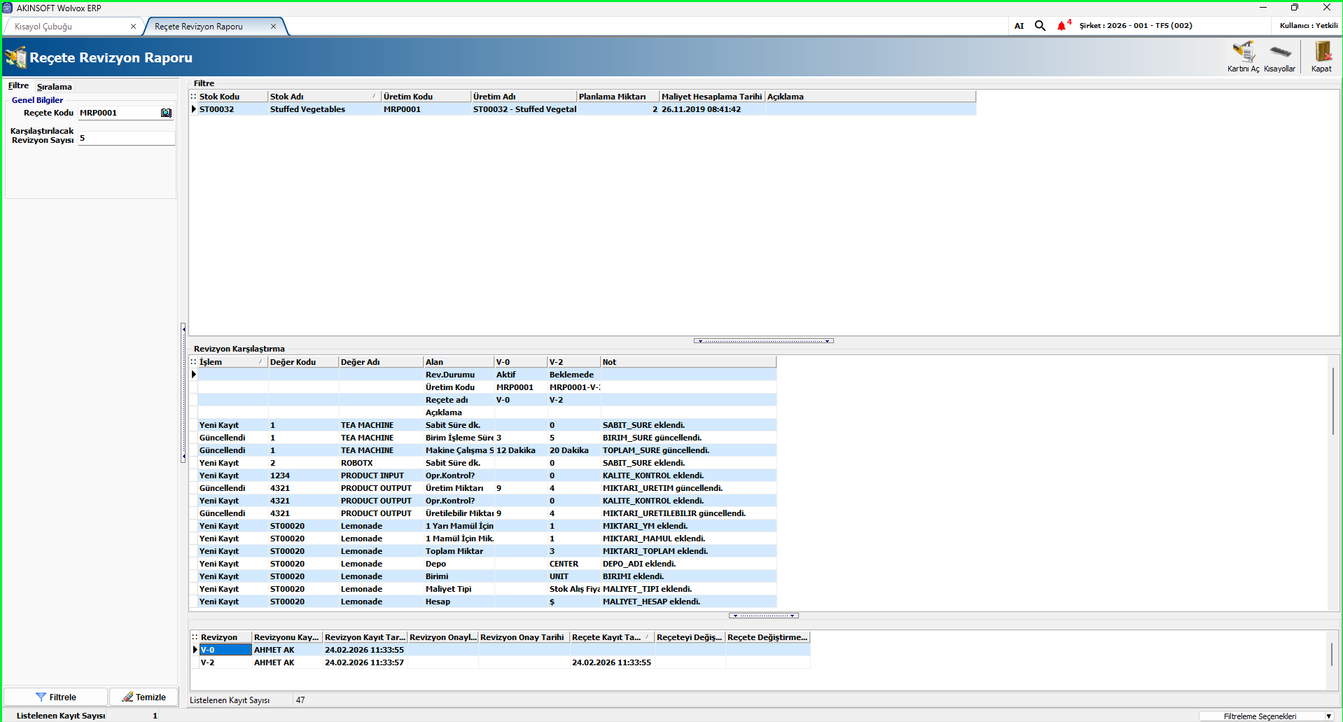
3- "Reçete Revizyon Karşılaştırma" birden fazla revizyonun hareketlerinin karşılaştırıldığı ekrandır. Önceki revizyona göre yapılan değişiklikleri saklamaktadır.

"Reçete Revizyon Raporu" ile reçetelerinizin revizyonlarını toplu olarak listeleyip detayları görüntüleyebilirsiniz.

Müşteri hizmetleri ekibimiz sizin için burada!
Bizimle İletişime geçin